Architecture Spec
Introduction
The architecture spec describes the overall intended design of the 2024 Offseason robot (TatorSwift). This includes designs for the various algorithms and how various components should interact. This document should be readable without having any understanding of code, and should not be dependent on any particular code implementation.

How to Read the Diagrams
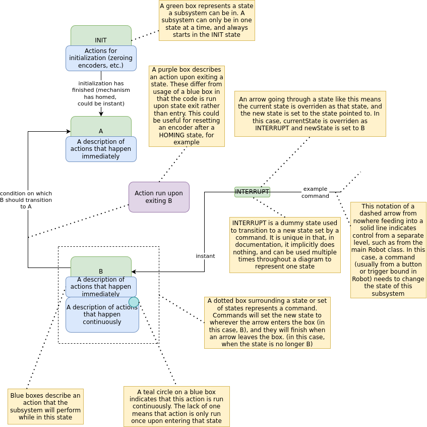
The following diagrams can be understood through these example diagrams:
State Machines
State Machines have a state, and can transition between states based on conditions or commands.

Sequences
Sequence Diagrams describe how different parts of the robot interact to preform a complicated action.

Gamepad
For reference, here are the names of the buttons on a gamepad:

Design of Subsystems
Picker
The Picker can obtain notes on the ground from either side and feed them into the King Rollers.

State Machine

Sequence Diagram

Directly Responsible Individuals:
- Cedar (Programming)
- Ian (Programming)
- Zach (Mechanical)
- Nate (Mechanical)
- Vedika (Mechanical)
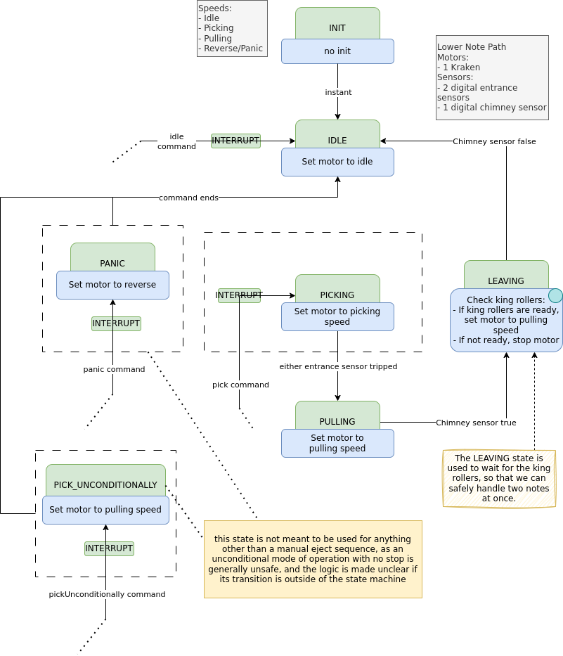
King Rollers
The King Rollers can hold a note from the Picker until it's ready to be fed into the Upper Note Path.

State Machine

Directly Responsible Individuals:
- Cedar (Programming)
- Ian (Programming)
- Tristan (Mechanical)
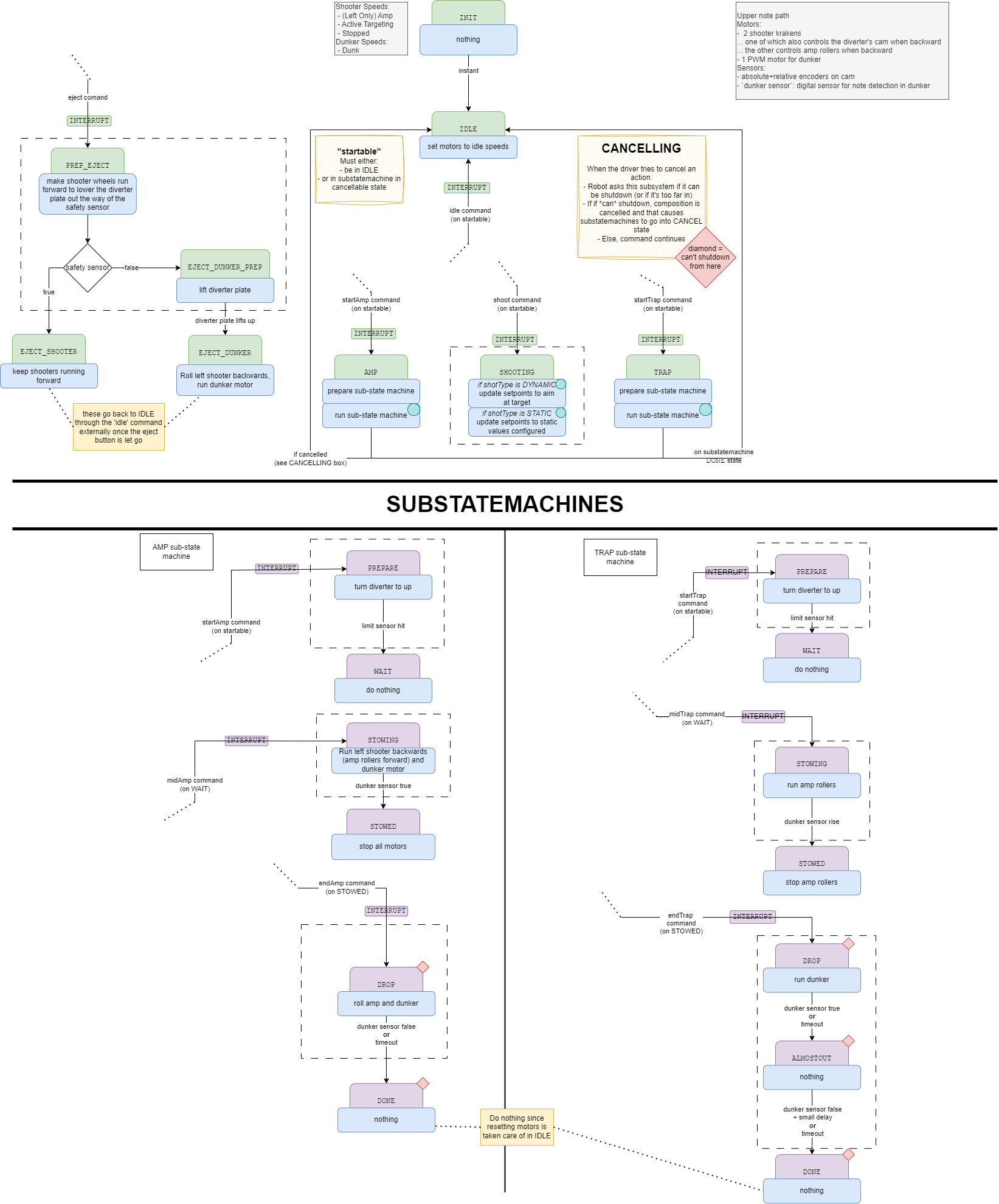
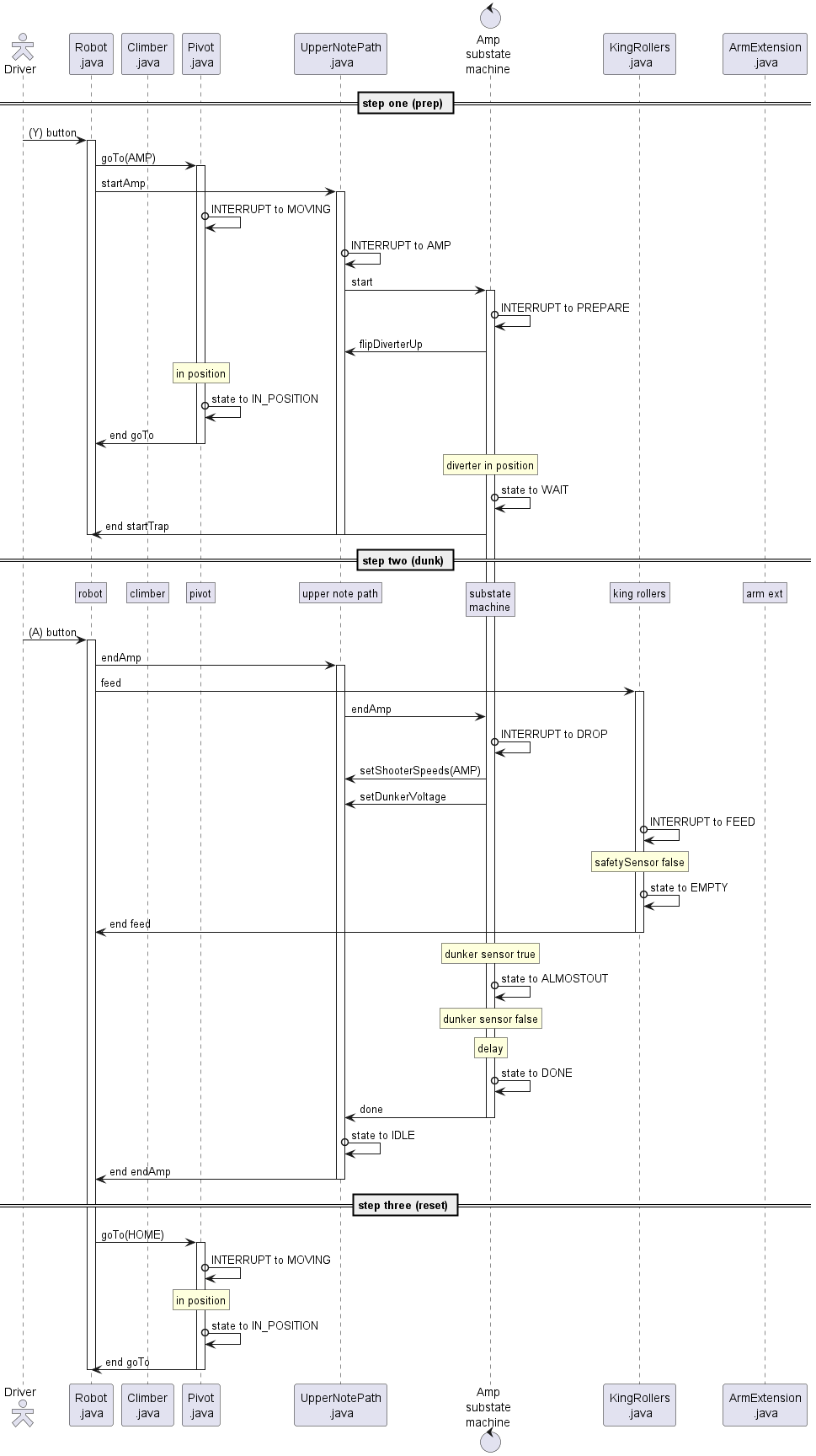
Upper Note Path
The Upper Note Path can take a note from the King Rollers, shoot it, or dunk it in the amp or trap.

State Machine
Note that this state machine has extra elements: - Sub-state machines are smaller state machines controlled by the main state machine's states. Only up to one sub-state machine can be active at once. - The red diamonds are for indicating that a substate cannot be interrupted.

Sequence Diagrams
- Amp

- Trap

Directly Responsible Individuals:
- Cedar (Programming)
- Ian (Programming)
- Tristan (Mechanical)
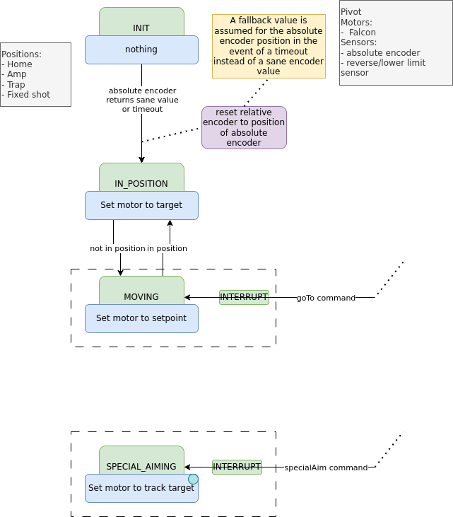
Pivot
The Pivot can angle the Upper Note Path for shooting/amping/trapping.

State Machine

Directly Responsible Individuals:
- Cedar (Programming)
- Ian (Programming)
- Bentley (Mechanical)
- Tristan (Mechanical)
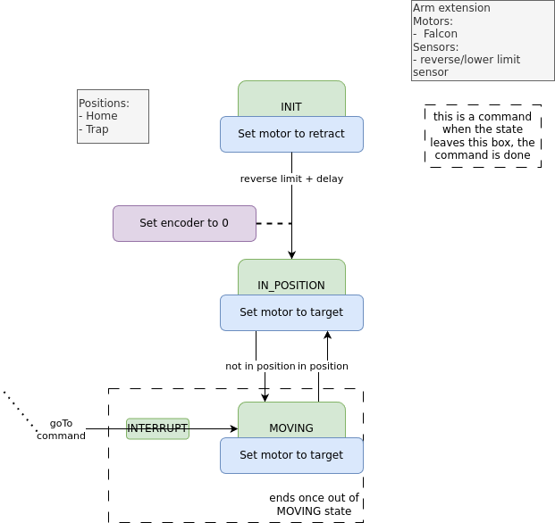
Extension
The Extension is mounted to the Upper Note Path and is used to carry a note out to the trap.

State Machine

Directly Responsible Individuals:
- Cedar (Programming)
- Ian (Programming)
- Nate (Mechanical)
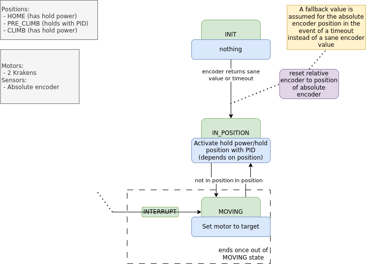
Climber
The Climber can pull the robot up the chain on the Stage.

State Machine

Directly Responsible Individuals:
- Cedar (Programming)
- Ian (Programming)
- Esther (Mechanical)
- Omar (Mechanical)
Drivetrain
The Drivetrain controls the swerve drive.
State Machine

Directly Responsible Individuals:
- Cedar (Programming)
- Ian (Programming)
- Ossian (Mechanical)
Blinkin (LEDs)
The Blinkin LEDs are mounted to the outside of the robot and show the driver what the robot is doing at a glance.
Flowchart

Network Tables
The Network Tables are a system to communicate between the robot code and other devices, e.g. cameras and the Driver Station.^[more on Network Tables at the WPILib docs]
